解决方案 / 全光数智应用 / 无线智能Mesh

Mesh组网解决方案

概述

Mesh网关是企业级无线智能组网解决方案的核心设备,可实现防火墙、无线AP等业务功能。Mesh网络通过Mesh主网关与一个或多个Mesh从网关组成,轻松实现无线网络全覆盖,无线信号无缝漫游。

方案介绍

结构灵活,无需人工安装配置,网络自动扩展。免安装和布线,易于快速部署和安装。

设备故障断网时,Mesh网络自愈化,网络节点自动选取最优路径自行组网。

信号节点自适应自切换,无缝漫游,给予用户沉浸式体验。


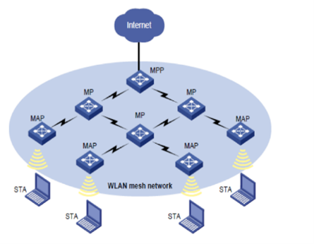
方案拓扑


无线Mesh网络(Wireless Mesh Network)是一种基于IEEE 802.11s技术发展出来的一种新型的无线城域网解决方案。与传统的无线网络不同,WiFi Mesh网络是一种基于多跳路由和对等网络的网络技术。

      


从上图中两种网络组网拓扑图可以看出,无线Mesh组网结构采用网状网络结构,由网关节点、路由器节点和客户节点组成。



主要特点

WiFi-Mesh具备点对点网络,拓扑网状网络,具有自组织能力,自修复能力,自平衡能力等特点。主要特性如下:

  • WiFi全覆盖无死角、设备即插即用、硬件扩展简单。
  • Mesh网络整网统一覆盖、无缝漫游、负载均衡、智能流控、完美隔离外部认证客户和内部免认证网络。
  •  多设备智能聚合,积木式定制化全覆盖方案搞定各种场景,视具体接入人数和覆盖面积调整设备数量,轻松提升整网承载能力。

相关产品
MESH网关是企业网络的核心互联设备,是企业内部网络的互联中心,可实现防火墙、无线AP等业务...
成功案例
返回顶部
麻豆传媒
Madou App
联系我们
地址:
苏州工业园区通园路208号苏化科技园15幢301室
总机:0512-62620668
渠道:18913179223